LlamaParse n8n setup

You can setup LlamaParse by choosing the LlamaParse node and the Parse PDF File action:

LlamaParse Pt1

And, once you selected that, you can specify file binary data to parse:

LlamaParse Pt2

For binary data, it is best to dynamically fetch them from another source (trigger), such as a WebHook:

n8n webhook setup

In this example, you can send a PDF directly with a curl request:

curl -X POST \
  -H "Content-Type: application/pdf" \
  --data-binary @document.pdf \
  http://localhost:5678/<YOUR_WEBHOOK_NAME>/<YOUR_WEBHOOK_PATH>

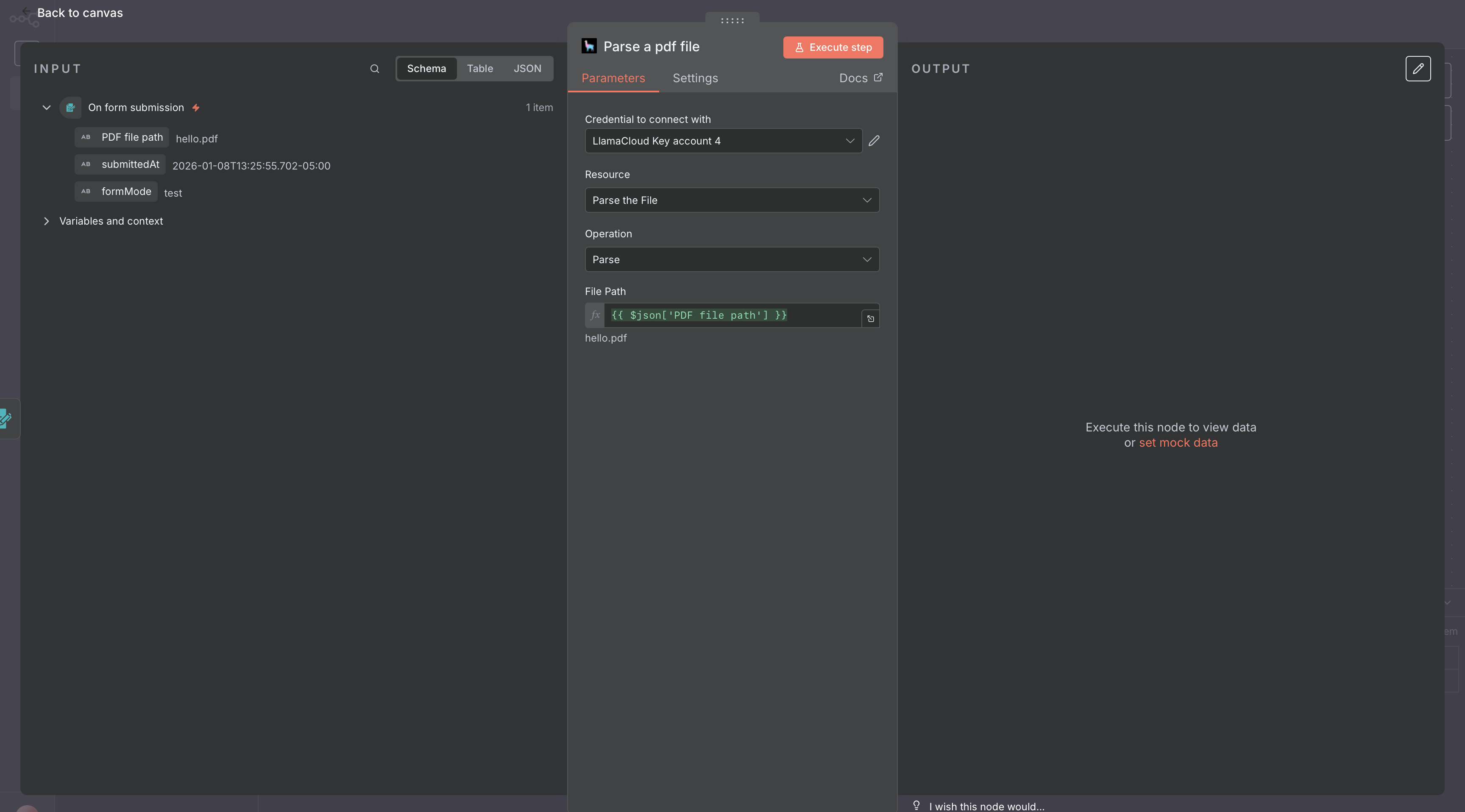
And you can take the webhook output as input for LlamaParse:

n8n form input


View Also: